Results
The following section will show you how to return some results such as: NodeDisplacement, ReactionForces.
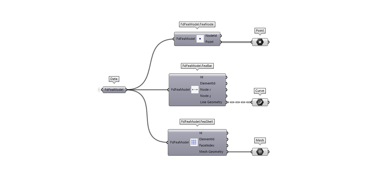
Furthermore, the Finite Element Model will be displayed on Rhino entities such as: Points, Lines, Mesh.
You can download the Grasshopper definition used in this tutorial from here 👉Grasshopper Definition
If you need some specific result type not implemented in the FEM-Design API toolbox please get in touch with us and we will implement it for you.
Extract results
Reading the results from a FEM-Design file requires the model to have any saved calculation results. FEM-Design stores the result in a special file with extension .strFEM from which the results can be extract and read using API toolbox.

Parse CSV results
FEM-Design has the ability to export the results in a CSV file. The CSV file can be read and parsed using the ParseCSV component in Grasshopper.

Not all the results type can be parse. If you need some specific result type not implemented in the FEM-Design API toolbox please get in touch with us and we will implement it for you.
FEM geometry